Bitcoin-Safe, an open source Bitcoin savings wallet, is now available, designed for families, individuals and businesses looking for secure, long-term Bitcoin storage. Focused on multiSIG -Security and requires hardware -cartoon books for mainnet operations, it differs from other desktop drawbooks such as Electrum and Sparrow. Supported by a one-year OpenSats supplement awarded in March 2025, Bitcoin-Safe combines robust security with a redesigned user interface in its latest version, 1.5.0, released on September 1, 2025.
Development and Opensat’s support
Bitcoin-Safe has been developed for over two and a half years by Andreas Griffin and aims to simplify multisig setups and reduce the addiction of electrum servers. “I started over two and a half years ago with this wallet, and I had two goals: to make multi -light easier and don’t have to rely on electrum servers,” Griffin told Bitcoin Magazine. Opensats Grant, which runs from March 2025 to March 2026, supports these efforts. Built on Bitcoin Dev Kit (BDK) is the wallet’s open source code auditable on GitHub, and installable clients are available for free at Bitcoin-safe.org/download, compatible with Windows, MacOS and Linux.
Multisig, Hardware Wallet Safety and Coin Management




Bitcoin-Safe enforces hardware drawing books to the mainnet that prohibits software seeds to mitigate security risks. “For savings, there is just no way around a hardware design book,” Griffin said, emphasizing compatibility with larger hardware devices via QR, USB or SD cards. This separates Bitcoin-Safe apart from wallets that allow software seeds, prioritize security for significant savings and minimize ‘foot guns’ features that users can easily hurt themselves with.
The wallet’s multisig installation guide generates PDFs with wallet descriptions, including send and receive testing for verification. “When you’re done with this wizard, you can be sure it’s created correctly,” Griffin said. This ensures reliable configuration, which makes multi -access available without compromising security.
Using the Nostr Protocol synchronizes Bitcoin-Safe transaction and addresses across devices encrypted end to end. “I created a protocol on top of Nostr to connect these computers and synchronize the labels seamlessly,” Griffin noted. Multisig participants can share partially signed Bitcoin transactions (PSBTS) with a single click of relays storing encrypted messages to asynchronous access.
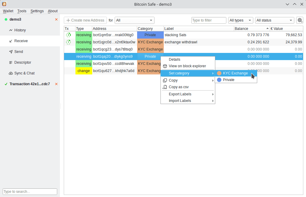
Coin categories separate funds, such as Kyc Exchange payments and private coins, to prevent unintended transaction connections. “You have to choose the source of the funds so you don’t accidentally connect them,” Griffin said, supporting users’ privacy.
User interface and experience
Version 1.5.0 introduces a new interface, developed with @Design-R. “The designer who acceded to the project really contributes massively,” Griffin said. Features include a sidebar for managing multiple wallets, updated transaction views for sending and signing PSBTs and a Mempool visualization showing block and fee data.
The wallet adds keyboard shortcuts, tool tips and clear error messages. Failure improves functionality, ensuring accessibility to beginners and advanced users.
Bitcoin-Safe supports real-time conversion for 123 FIAT currencies, integrated into the interface. It also converts bitcoin to gold or silver values in ounces and grams. Real-time Mempool Alarms inform users of transaction spread. “It’s an opt-in feature for existing users, opt-out for new installations,” Griffin said with custom network settings.
Users can unlock multiple wallets with a single encryption password. “When several wallets share the same encryption password, users only have to enter it once,” Griffin explained. Nostr’s Chat & Sync function enables Remote PSBT coordination for multi -participants.
Society and accessibility
Bitcoin-Safe supports languages such as English, Chinese and Spanish with translations via Weblate. Users can test with TBTC, report errors or donate via lightning or onchain. Engagement occurs through chorus.community and x-accounts (@bitcoinsafe, @bitcoinsafecn), with documentation at Bitcoin-safe.org.
Future Development: Compact block filters
Bitcoin-Safe plans to integrate compact block filters in 2025 to replace electrum servers. “My plans are to replace [Electrum servers] With compact block filters to retrieve blockchain data directly from Bitcoin nodes, ”said Griffin, aiming for improved privacy and server addiction.
